This website requires JavaScript.
Explore
Help
Sign In
WallyHackenslacker
/
Aerofoil
Watch
1
Star
0
Fork
0
You've already forked Aerofoil
mirror of
https://github.com/elasota/Aerofoil.git
synced
2025-12-15 04:29:37 +00:00
Code
Issues
Projects
Releases
Wiki
Activity
Files
c856607f46796d4e2e838b24be13ae982e339e59
Aerofoil
/
rapidjson
/
doc
/
diagram
/
move3.png
elasota
7c3dc7d1a3
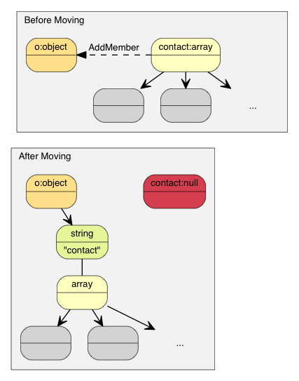
Convert DITLs to JSON
2020-02-07 02:45:45 -05:00
36 KiB
427x543px
Raw
History